Colors-Theme 2.0

Fragen zur Nutzung, Features, usw..
electron
Beiträge: 1178
Registriert: So Aug 23, 2020 5:11 am
Has thanked: 1 time
Been thanked: 130 times

Re: Colors-Theme 2.0

Beitrag von electron »

Ja, in der Tat. Das ist ok. Dann muss die Ursache woanders liegen. Wir sollten uns die Daten ansehen, die für den Graphen verwendet werden.
Könntest Du in den "Look&Feel"-Einstellungen des Colors-Themes den Debug-Modus aktivieren, dann ganz unten auf der Seite auf "MQ-Viewer" klicken und dann in der Liste "log/daily/<heutiges Datum> auswählen:
Screenshot 2026-01-24 at 07.35.37.png
Screenshot 2026-01-24 at 07.35.37.png (139.1 KiB) 2163 mal betrachtet
...und dann die ganze Datenstruktur hier

Code: Alles auswählen

(als Code-Block)
posten ? Vielleicht finden wir so etwas.
72Yankee hat geschrieben: Fr Jan 23, 2026 6:28 pm Sieht für mich in Ordnung aus.
openWB Serie 2 11 kW
Solaredge WR
Tesla Model 3
72Yankee
Beiträge: 79
Registriert: Sa Feb 08, 2020 1:25 pm
Has thanked: 1 time
Been thanked: 1 time

Re: Colors-Theme 2.0

Beitrag von 72Yankee »

Gerne, das Log ist zu groß.
Daher als txt
Log.txt
(1 MiB) 203-mal heruntergeladen
2 SolarEdge Einphasen-WR SE5000H-RWSAC Display + SE5000H-RWS SetApp
SolarEdge SESTI-S4
SolarEdge Dreiphasen-WR SE10K SetApp
QCells Q.Peak DUO-G5 - 16,5 kWP
LG-Chem RESU-10H + 10H Prime
openWB series2+ => Q8 e-tron
openWB series2 => Tiguan eHybrid
electron
Beiträge: 1178
Registriert: So Aug 23, 2020 5:11 am
Has thanked: 1 time
Been thanked: 130 times

Re: Colors-Theme 2.0

Beitrag von electron »

Danke.
Ich sehe drei Wechselrichter im Log:

Code: Alles auswählen

"pv6": ,"SolarEdge BAT-WR 10H"
"pv11": "SolarEdge PV-WR",
"pv20": "SolarEdge BAT-WR 10H Prime",
Der Zähler für pv6 verändet sich im Laufe des Tages gar nicht. Er hat einen enorm hohen Wert (4.541821557792383e+25). Möglicherweise führt das zu Problemen bei der Verarbeitung in der openWB.
Der Zähler für pv20 läuft rückwärts. Die Werte werden im Laufe des Tages kleiner. Deswegen werden diese Werte von der openWB ignoriert.
Der Zähler für den pv11 scheint korrekt anzusteigen, wenn Strom produziert wird.
Das spiegelt sich auch in den Tages-Energie-Werten im Log:

Code: Alles auswählen

"pv": {
"all": {
	"energy_exported": 0.0
	},
"pv6": {
	"energy_exported": 0.0
},
"pv11": {
	"energy_exported": 14200.0
},
"pv20": {
	"energy_exported": 25.0
	}
},
Nur für pv11 wird nennenswerte Energieproduktion angezeigt (14 kW). Die Gesamtproduktion ist aber 0. Eigentlich sollte das die Summer aller Wechselrichter sein.

Ich würde als erstes mal schauen, ob die Konfiguration von pv6 und pv20 korrekt ist und sie allenfalls korrigieren. Vielleicht kommen dann ja korrekte Werte. Falls das auch nicht hilft, würde ich ein Ticket beim Support aufmachen.
72Yankee hat geschrieben: Sa Jan 24, 2026 8:43 pm Gerne, das Log ist zu groß.
Daher als txt

Log.txt
openWB Serie 2 11 kW
Solaredge WR
Tesla Model 3
72Yankee
Beiträge: 79
Registriert: Sa Feb 08, 2020 1:25 pm
Has thanked: 1 time
Been thanked: 1 time

Re: Colors-Theme 2.0

Beitrag von 72Yankee »

Vielen Dank für die Analyse.

pv6 und pv20 sind reine Batteriewechselrichter. An denen hängen keine Module.

Dann werde ich wohl ein Ticket aufmachen müssen, da ich nicht weiß, was an der Konfiguration zu ändern wäre.
Vor dem Update war ja alles in Ordnung.

Viele Grüße
2 SolarEdge Einphasen-WR SE5000H-RWSAC Display + SE5000H-RWS SetApp
SolarEdge SESTI-S4
SolarEdge Dreiphasen-WR SE10K SetApp
QCells Q.Peak DUO-G5 - 16,5 kWP
LG-Chem RESU-10H + 10H Prime
openWB series2+ => Q8 e-tron
openWB series2 => Tiguan eHybrid
LutzB
Beiträge: 4337
Registriert: Di Feb 25, 2020 9:23 am
Has thanked: 26 times
Been thanked: 182 times

Re: Colors-Theme 2.0

Beitrag von LutzB »

72Yankee hat geschrieben: Mo Jan 26, 2026 7:26 ampv6 und pv20 sind reine Batteriewechselrichter. An denen hängen keine Module.
Dann solltest Du die Komponenten (nicht die Geräte) löschen.
72Yankee
Beiträge: 79
Registriert: Sa Feb 08, 2020 1:25 pm
Has thanked: 1 time
Been thanked: 1 time

Re: Colors-Theme 2.0

Beitrag von 72Yankee »

Ich gehe davon aus, dass Du die Komponenten pv6 und pv 22 meinst.
Das habe ich jetzt mal gemacht.
Nun muss ich auf Sonne warten.
2 SolarEdge Einphasen-WR SE5000H-RWSAC Display + SE5000H-RWS SetApp
SolarEdge SESTI-S4
SolarEdge Dreiphasen-WR SE10K SetApp
QCells Q.Peak DUO-G5 - 16,5 kWP
LG-Chem RESU-10H + 10H Prime
openWB series2+ => Q8 e-tron
openWB series2 => Tiguan eHybrid
72Yankee
Beiträge: 79
Registriert: Sa Feb 08, 2020 1:25 pm
Has thanked: 1 time
Been thanked: 1 time

Re: Colors-Theme 2.0

Beitrag von 72Yankee »

Moin, jetzt funktioniert es wieder.

Danke für die Unterstützung.
2 SolarEdge Einphasen-WR SE5000H-RWSAC Display + SE5000H-RWS SetApp
SolarEdge SESTI-S4
SolarEdge Dreiphasen-WR SE10K SetApp
QCells Q.Peak DUO-G5 - 16,5 kWP
LG-Chem RESU-10H + 10H Prime
openWB series2+ => Q8 e-tron
openWB series2 => Tiguan eHybrid
moriarty
Beiträge: 4
Registriert: Fr Jan 19, 2024 11:54 pm
Has thanked: 1 time

Re: Colors-Theme 2.0

Beitrag von moriarty »

Hallo,

ich hoffe ich bin hier richtig.
Seit dem Update auf die Version 2.1.9 Patch 1 wird bei mir der Strompreis sowie der Strompreisgraph (Tibber) nicht mehr auf dem Display der Wallbox (Colors Theme) angezeigt. Zuvor konnte ich die Preisgrenze dort einstellen.
Auf dem Webinterface im Reiter Status ist er jedoch zu sehen.

Ich habe die Konfiguration schon mehrmals neu eingerichtet.

Hat jemand eine Idee?
Danke und viele Grüße
Moriarty
electron
Beiträge: 1178
Registriert: So Aug 23, 2020 5:11 am
Has thanked: 1 time
Been thanked: 130 times

Re: Colors-Theme 2.0

Beitrag von electron »

Hallo Moriarty,
das müsste eigentlich funktionieren. Ich habe gerade meine eigene Box auf 2.1.9 Patch 1 aktualisiert, und kann die Strompreise sehen (habe zwar einen anderen Tarif als Tibber, aber das sollte ja keinen Einfluss auf die Darstellung haben).

Ein paar Möglichkeiten zum Lokalisieren des Fehlers:

- Manchmal hilft es, nach dem Versions-Update die Box nochmal explizit neu zu starten.

- Gibt es Fehlermeldungen in der Browser-Console ? (Was wird eigentlich genau statt der Strompreiskurve angezeigt - eine leere Skala? Gar nichts?)

- Gibt es Fehlermeldungen in openwb-Log?

- Wird im Standard- oder Koala-Theme die Preiskurve angezeigt?

Gruss,
electron
moriarty hat geschrieben: Sa Feb 28, 2026 10:54 am Hallo,

ich hoffe ich bin hier richtig.
Seit dem Update auf die Version 2.1.9 Patch 1 wird bei mir der Strompreis sowie der Strompreisgraph (Tibber) nicht mehr auf dem Display der Wallbox (Colors Theme) angezeigt. Zuvor konnte ich die Preisgrenze dort einstellen.
Auf dem Webinterface im Reiter Status ist er jedoch zu sehen.

Ich habe die Konfiguration schon mehrmals neu eingerichtet.

Hat jemand eine Idee?
Danke und viele Grüße
Moriarty
openWB Serie 2 11 kW
Solaredge WR
Tesla Model 3
moriarty
Beiträge: 4
Registriert: Fr Jan 19, 2024 11:54 pm
Has thanked: 1 time

Re: Colors-Theme 2.0

Beitrag von moriarty »

Hallo electron

danke für deine Unterstützung.

Nach dem Update habe ich die Wallbox auch nochmal manuell neugestartet.

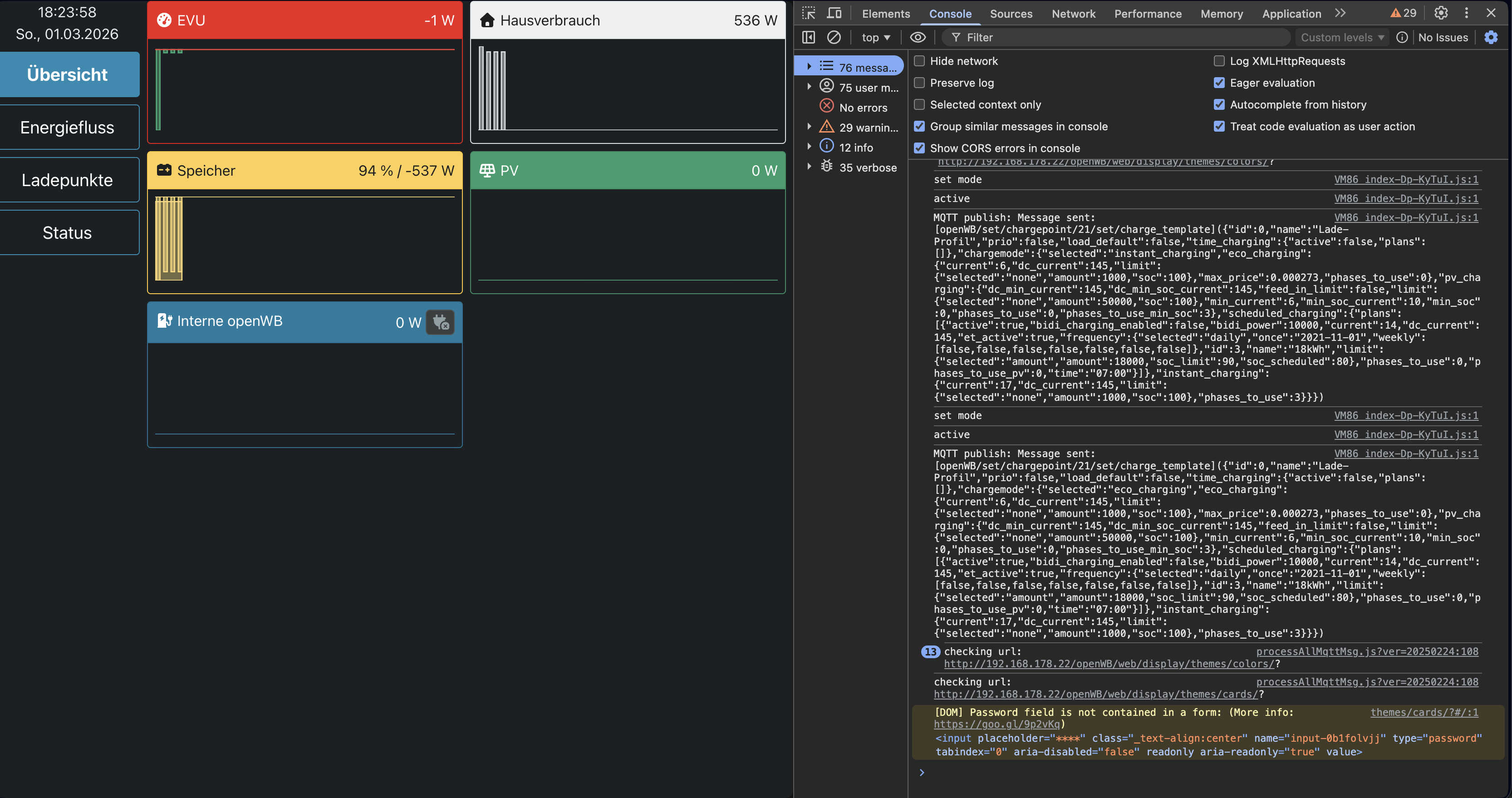
Es wird einfach nichts an der Stelle an der zuvor der Graph war angezeigt. In der Browser Konsole werden auch keine Fehler gemeldet.
In dem Standard Theme wird der Graph angezeigt. Auch auf der normalen Weboberfläche werden die Preise angezeigt. Das Modul Stromtarif zeigt auch keinen Fehler an.

Ich habe ein paar Fehler in den Logs der openWB gefunden. Ich kann jedoch nicht einschätzen, ob sie mit dem Problem zusammenhängen.

Ich habe ein paar Screenshots mit drangehangen.

Viele Grüße
Dateianhänge
Display Standard 2.png
(825.06 KiB) Noch nie heruntergeladen
Display Standard.png
(961.27 KiB) Noch nie heruntergeladen
Display Colors.png
(525.04 KiB) Noch nie heruntergeladen
Error Main.png
(657.39 KiB) Noch nie heruntergeladen
Error Lade.png
(585.81 KiB) Noch nie heruntergeladen
Antworten